使用工具 http://www.trikatuka.aknakn.eu/#/ 可以很轻松的将Spotify的歌单、曲目等在账号之间转移
以账号A的歌单转移到账号B为例:
① 在Spotify桌面端登录A账号,将点赞的歌曲全选加入到一个新的歌单,准备一并转移,否则这部分会遗失
② 浏览器登录A账号
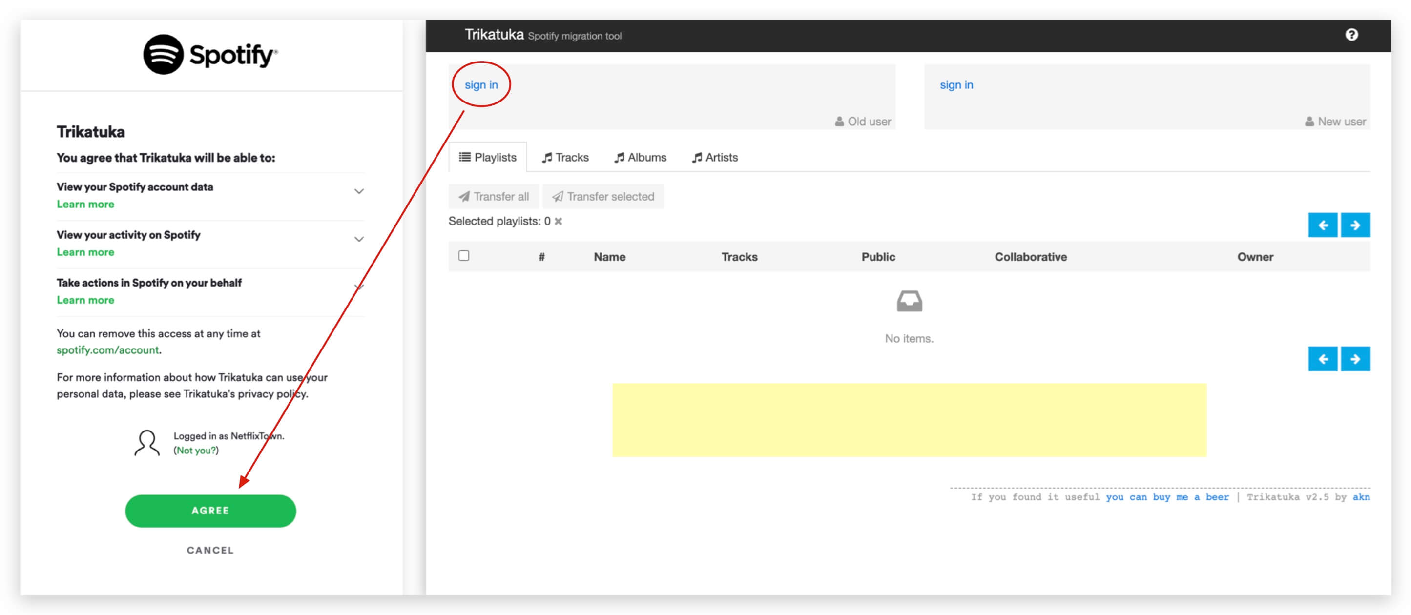
③ 浏览器打开 http://www.trikatuka.aknakn.eu/#/,选择 Old user -> sign in
④ 浏览器退出A账号,登录B账号
⑤ 回到第③步页面选择 New user -> sign in
⑥ 转移Playlists
⑦ 转移 Tracks、Albums、Artists




